湖北自考生想将成绩转出到其他省市?转出方式和时间详解>>
自考生在湖北取得一科自考单科合格成绩后,即可建立考籍管理档案。如果考生因为工作需要或户口变动需要转地区参加考试的话,可以选择将湖北已经及格的自考科目的成绩转出湖北,转入到其他省市。
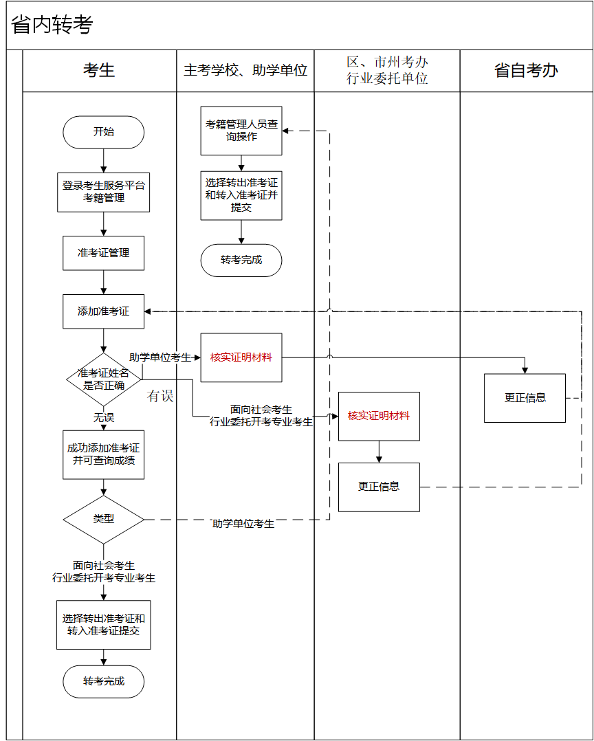
湖北自考考籍如何转出?
1、湖北自考省内转考办理平台:湖北省高等教育自学考试考生服务平台(点击咨询网站入口>>)
2、省内转考:社会考生可在考生服务平台上,选择准考证管理-添加准考证,确认准考证姓名无误后添加准考证即可查询成绩,选择转出准考证和转入准考证提交完成,即可自行转出,面向学校开考专业的考生需凭身份证原件前往主考学校/助学单位办理,具体流程卡参考下图。
(省内转出流程 点击大图查看)
3、转出至外省:考生在考生服务平台选择考籍管理申请转至外省,提交申请材料(身份证正反面扫描件、外省准考证证明材料),选择转出准考证-选择省份、转入外省准考证即可,后续流程由湖北省考试院审核后集中办理。若考生未按要求提交材料,申请退回后应在48小时内补齐符合要求的材料。
(省际转出流程 点击大图查看)
想办理湖北自考考籍转出,什么时间提出申请?
目前2024年湖北自考转考相关的通告尚未发布,考生可参考2023年的考籍转出安排,并关注2024年湖北省教育考试院及各主考院校、地市教育机构发布的资讯。
考籍转出到外省的时间为2023年8月21日—27日,考试院受理时间为2023年8月28日—29日;
注意:如果身份信息与系统不一致,不可办理转考,需提交相关材料到考籍所在地办理信息更正。
自考政策多变、各省政策不一,扫描下方的二维码添加专业课程顾问,一对一为您解答各种自考政策问题>>

- 热门课程
- 报名咨询
- 历年试题
- 备考资料





